Strawberrynet TW 草莓網折扣碼及優惠2025|12月最新折扣與信用卡優惠
最近更新:(每日更新)Strawberrynet TW草莓網最新Promo Code幫你網購美妝護膚省更多!獨家優惠碼每日更新,立即使用減價入手心水產品,錯過不再來!
Strawberrynet TW 草莓網優惠碼總整理 (每日更新) | Promo code/ Discount code
常見問題
付款方式 💳
草莓網於台灣站支援主要信用卡(實際可用卡別以結帳頁顯示為準)與部分第三方/行動支付(依商品與結帳流程而定;系統會於結帳頁呈現最終可用方式)。跨境直購商品之可用付款選項,亦以購物車結帳時的系統顯示為準。提交訂單後,系統會先進行授權驗證;如遭拒,建議檢核卡片資訊或洽發卡銀行。若需協助,亦可依網站「服務說明」聯繫客服。
運送與免運門檻 🚚
台灣站商品多標示「滿 TWD 1,200 免運」;未達門檻者需自付運費,實際金額以結帳頁為準。部分商家直送/服務類商品另有免運或不同規定(多見於商品頁備註)。另注意:香水/護髮等品類可能有附加費;使用點數後若使訂單降至門檻以下,仍需計入運費/附加費。
配送時效與跨境須知 ✈️
海外直購訂單由商店端出貨;完成付款翌日起約 10–25 個工作天送達台灣本島(清關、天候、不可抗力恐延長)。下單後 7 日內須完成 EZWAY 實名認證;訂單進入「理貨中」至未配達前通常無法取消或退貨。配送方式與運費計價,以商品頁與結帳頁顯示為準。
退貨與退款 ↩️
如需退貨,請先依客服指示聯繫並取得退回資訊;核准後以原付款方式退款(不含運費;若為瑕疵/錯寄,官方可酌退退回郵資)。實際入帳時程視金融機構而定。
帳戶與訪客結帳 👤
可使用訪客結帳,但會員可累積「莓分賞」積分、查看訂單、管理地址與加速結帳。積分等級與有效期、升級條件以官網「莓分賞」說明為準。
積分與免運關係 🧮
使用積分後若訂單總額低於免運門檻(TWD 1,200),將需支付運費與可能的附加費;系統會於結帳頁同步計入。
客服與訂單協助 ☎️
配送、付款與退貨等問題,可透過常見問題/聯繫客服取得協助;海外直購訂單之出貨、理貨與售後,亦須依各商店頁面與客服流程處理。
相關購物分類及攻略
暫無相關購物攻略
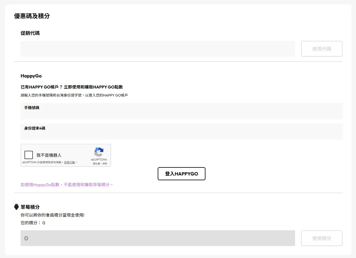
如何於Strawberrynet TW 草莓網使用優惠碼

1. 我應該如何在 草莓網 Strawberrynet 結帳時使用優惠碼?
- 登入或註冊草莓網帳戶,選好商品後加入購物車。
- 往結帳頁(Checkout),找到上方的 「優惠碼及積分」 區塊。
- 在 「促銷代碼」/「優惠碼」 輸入欄位中 貼上或輸入優惠碼。
- 點擊右側的 「使用代碼」(Apply)套用折扣。
- 若符合條件,折扣會即時反映於訂單金額/明細中。
- 確認折扣已生效後,再繼續完成付款下單。付款前未套用優惠碼,通常付款後不能補用。
2. ⚠️ 使用優惠碼常見限制與注意事項
- 多數情況下 每筆訂單只可使用一組促銷代碼,且可能與其他優惠或折扣 不可同時疊加(以結帳頁顯示為準)。
- 優惠碼可能有 有效期限、最低消費門檻,或僅適用於 指定品牌/品類/正價商品(部分已特價商品可能不適用)。
- 結帳頁亦提供 HappyGo 點數 與 草莓積分 的使用選項;部分情況下使用點數可能會與其他優惠互斥(以頁面提示為準)。
- 請務必在 付款前 成功按下「使用代碼」並確認金額更新;完成下單後通常 無法更換或追溯折扣。
3. ✅ 簡明流程速查
- 登入 → 選購商品 → 加入購物車
- 結帳頁到「優惠碼及積分」→ 輸入促銷代碼 → 按「使用代碼」
- 檢查折扣是否已扣減 → 完成付款下單
- 🧠 小貼士與實用參考
- 建議先透過 Dealy.tw 的 草莓網 Strawberrynet 優惠頁 進入官網再下單:部分活動可能需要由指定連結進入,並在 同一瀏覽器/同一裝置 完成結帳才更穩陣。
- 若優惠碼不生效,可快速排查:
- 直接複製貼上,避免空格或輸入錯誤
- 檢查是否未達門檻、已過期或名額用完
- 嘗試移除不適用商品(如特價品/限定品牌)後再按「使用代碼」
- 若你想同時用點數與優惠碼,建議先試算兩種方式哪個更划算;有時點數折抵會令部分折扣碼失效。
聯絡我們
最近更新日期:2025/12/22
Strawberrynet是香港線上美妝平台,成立於1998年,主打國際美妝、護膚及香水產品。平台支援全球配送,產品種類豐富,價格具競爭力,深受網購消費者歡迎。







